Home 3D Art Showcase & Critiques

[WIP] Blender Hair card workflow

polycounter lvl 13
Offline / Send Message
X³²Lapis polycounter lvl 13
I've been trying to figure out a workflow for myself creating hair cards in Blender. I tried a bunch of add-ons but I'm too smooth brain to get them to work for me so through a lot of struggle and perseverance I finally managed to make something that I enjoy and helped.

oh I didn't expect the images to be so big, I'm not too sure how to make it smaller in the post
I write a little bit about the struggle and process I ended up going through for this here for those interested.

I will probably come back to revisit this when I get further with the model. I want to check how it looks in engine before tweaking, I don't like how you can easily see the planes in Blender. So I will leave that to when I see it in engine first.

Replies

  • pxgeek
    Offline / Send Message
    pxgeek interpolator
    looks nice!
    I too, have been looking into blender's hair options...seems like there are a gazillion of them!
  • Eric Chadwick
    Nice! What about the shader for the hair? What did you end up using, and were you able to leverage anisotropy for those stretched specular highlights?
  • Ruz
    Offline / Send Message
    Ruz high dynamic range
    I just use particle hair, convert ti to cards with hair tool addon, then sculpt the cards further. works ok, but never quite perfect
    Blenders new hair oprions are pretty good too ie geometry nodes, but I am not keen to switch over completely yet
    hair tools addon has its own shader with a nice anisotropic look
  • X³²Lapis
    Offline / Send Message
    X³²Lapis polycounter lvl 13
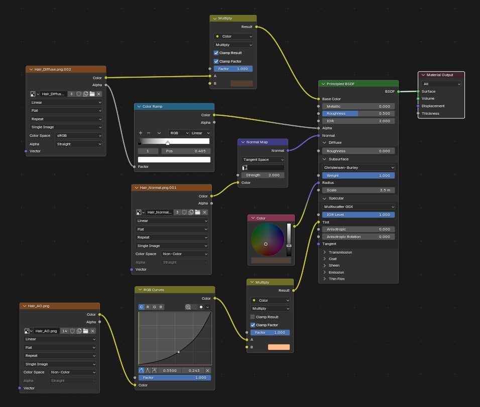
    For the shader I just went with whatever would look decent enough in the viewport since I am planning on seeing it more in a game engine than Blender. But I'll take a screenshot of what I used. It was mainly having some ridiculous values for some stuff like SSS and IOR to get some of the highlights etc.

    I didn't do anything for Anisotropic I will probably just make a flow map for when it's in UE and let their material do it for me.

    I did use particle hair but it was only for making the texture. I don't think i actually touched the particle hair system before this so I don't have much experience with it.
Sign In or Register to comment.